Средство для рисования UML диаграмм, с несложным синтаксисом.
Описание диаграммы текстом. Пример:
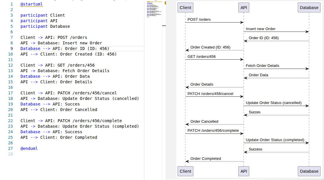
@startuml participant Client participant API participant Database Client -> API: POST /orders API -> Database: Insert new Order Database --> API: Order ID (ID: 456) API --> Client: Order Created (ID: 456) Client -> API: GET /orders/456 API -> Database: Fetch Order Details Database --> API: Order Data API --> Client: Order Details Client -> API: PATCH /orders/456/cancel API -> Database: Update Order Status (cancelled) Database --> API: Succes API --> Client: Order Cancelled Client -> API: PATCH /orders/456/complete API -> Database: Update Order Status (completed) Database --> API: Success API --> Client: Order Completed @enduml
Есть плагин для GigaIde, VSCode. В VSCode выглядит так:

Примеры:

Ссылки:
https://plantuml.com/
Использование PlantUML для описания API. Визуализация для начинающих (habr.com)